
- 電話: 010-64734946 64734947 64738638
- 傳真: 010-64738090
當前位置:首頁 >> 行業資訊
怎樣追蹤一臺設備運行了多長時間
信息來源: 發布時間:2012-11-28 10:19:03 點擊次數:0
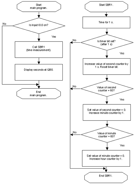
本例程序的目的是紀錄一臺設備(制動器、開關等)運行的時間,以下前提必須滿足:當設備運行時,必須給輸入I0.0提供24V信號;當設備不工作時不提供電壓。
---- 當提供輸入信號時,開始測量時間。如果沒有輸入信號,那么就中斷時間的測量,直到重新提供輸入信號為止。測量到的小時數存在字VWD中,分鐘數存在字VW2中,秒數存在VW4中。

---- 當提供輸入信號時,開始測量時間。如果沒有輸入信號,那么就中斷時間的測量,直到重新提供輸入信號為止。測量到的小時數存在字VWD中,分鐘數存在字VW2中,秒數存在VW4中。


